Bug 8746 - DCC - RWB - Monitor - RW-DispoParameter kommuniziert mit "DCC-Simulation einstufig"
Summary: DCC - RWB - Monitor - RW-DispoParameter kommuniziert mit "DCC-Simulation eins...
Status: VERIFIED FIXED
Alias: None
Product: Controlling
Classification: SCX/Suite
Component: RWB (show other bugs)
Version: 6.0 SP3
Hardware: All All
: P3 normal
Assignee: cbr
QA Contact: Lenz, Florian
URL:
Whiteboard: E74 und FE0 abgeglichen (Pegasus)
Keywords: Pegasus
Depends on:
Blocks:
 
Reported: 2018-03-01 14:52 CET by cbr
Modified: 2021-11-02 13:49 CET (History)
1 user (show)

Kundennummer:
Bestellnummer:
PV Übergabe: ---
Phase Roadmap: ---
Erledigt mit: Pegasus
SAP Release: ---
Transport:
CRM-ID/Ticket:


Attachments
RWB mit Simulation (97.71 KB, application/vnd.openxmlformats-officedocument.wordprocessingml.document)
2018-03-06 09:56 CET, cbr
Details
Button fehlt (442.73 KB, image/jpeg)
2018-03-07 15:49 CET, Ehu
Details
Simulation Formel wird nicht übergeben (111.49 KB, application/vnd.openxmlformats-officedocument.wordprocessingml.document)
2018-03-08 13:31 CET, Ehu
Details

Note You need to log in before you can comment on or make changes to this bug.
Description cbr 2018-03-01 14:52:38 CET
DCC - RWB - Monitor 
- RW-DispoParameter kommuniziert mit "DCC-Simulation einstufig"

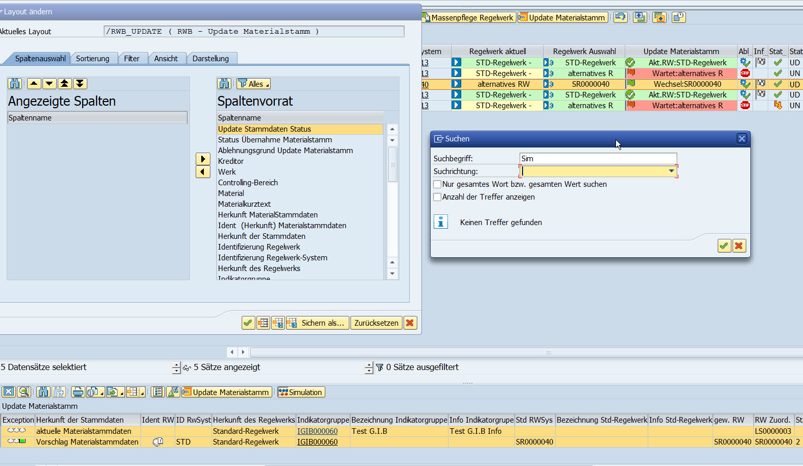
(1) Im Abgleich/Update-Fenster (Detailfenster/Direktaufruf) zum Materialstamm kann die "DCC-Simulation einstufig" mit den DispoParameter des gewählten Regelwerks aufgerufen werden.

(2) In der "DCC-Simulation einstufig" können die DispoParameter des dem Material zugeordneten Regelwerks angefordert werden 
(Anforderung Simulationsprofil: "aus RWB")
Comment 10 cbr 2021-11-02 13:49:02 CET
Releasetest RETICULUM
Comment 5 cbr 2018-03-06 10:12:55 CET
Programm: /GIB/DCC_BARU_MONITOR
Includes:
/GIB/DCC_BARU_MONITOR_CUST_F02
/GIB/DCC_BARU_MONITOR_OWN_F03
/GIB/DCC_BARU_MONITOR_STD_TOP2

Programm: /GIB/DCC_SIMU_SINGL
Includes:
 /GIB/DCC_SIMU_SNGL_F01
 /GIB/DCC_SIMU_SNGL_I01
 /GIB/DCC_SIMU_SNGL_TOP

Programm: /GIB/DCC_BARU_MAINTAIN
Includes:
 /GIB/DCC_BARU_MAINT_CUST_E01
 /GIB/DCC_BARU_MAINT_CUST_TOP
Comment 3 cbr 2018-03-06 09:56:30 CET
Created attachment 3166 [details]
RWB mit Simulation
Comment 2 cbr 2018-03-01 15:00:08 CET
Programm: /GIB/DCC_BARU_MONITOR
          /GIB/DCC_SIMU_SNGL

Funktionsbaustein: /GIB/DCC_BR_GRID