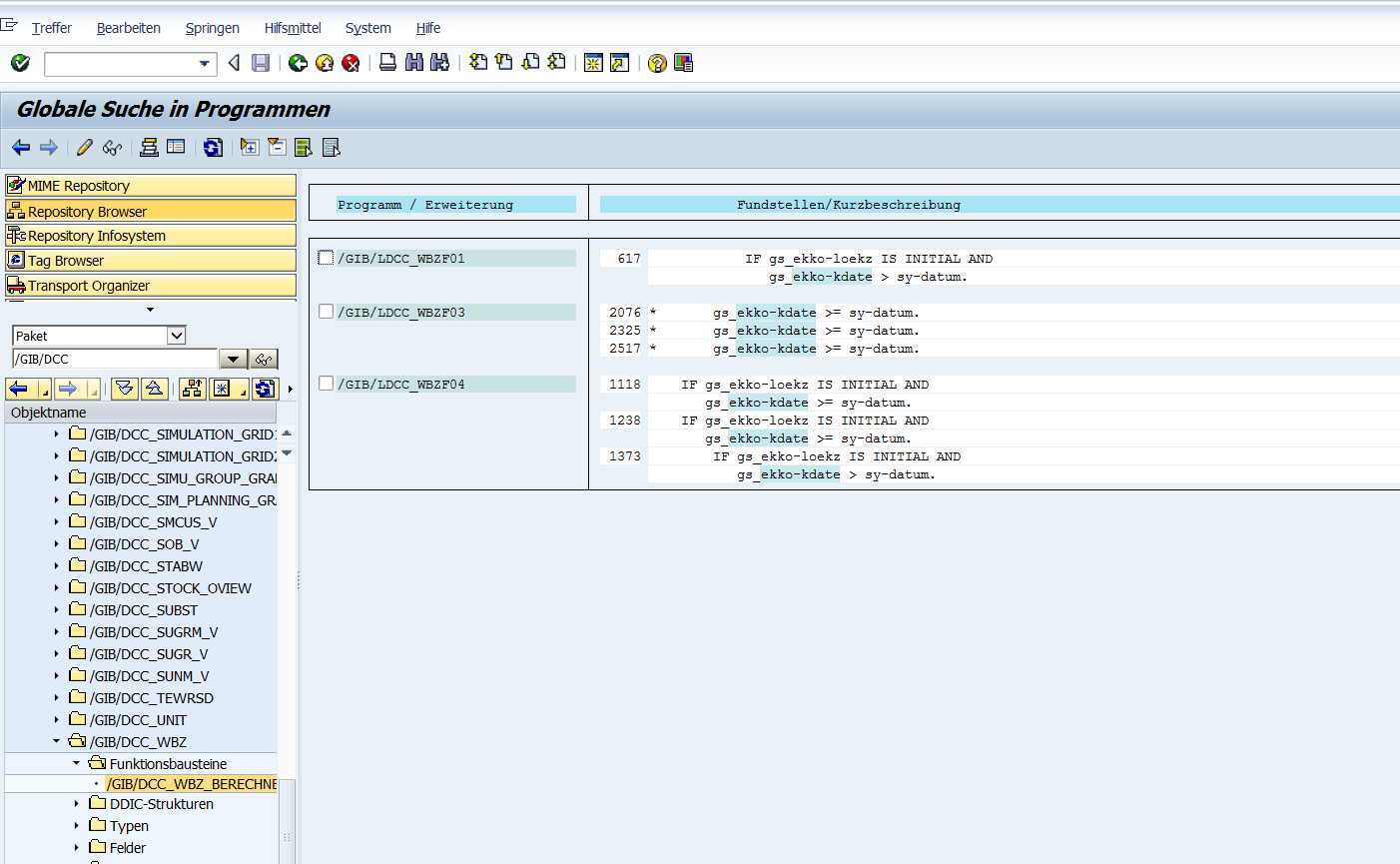
Created attachment 1727 [details] Auszug aus FUBA Bei der Wiederbeschaffungszeit Ermittlung wird nur geprüft, ob EKKO-KDATE >= SY-DATUM ist. Somit fallen alle Lieferpläne ohne Laufzeitende raus. Die Anfrage ist entsprechend zu ändern, die Stellen im FUBA siehe Anhang. Fachlich OK.
FuBa: /GIB/DCC_WBZ_BERECHNEN Include: /GIB/LDCC_WBZF01 Form: WBZ_FBZ Include: /GIB/LDCC_WBZF04 Form: WBZ_FBZ_CONTRACT_DIS1 WBZ_FBZ_CONTRACT_DIS2 WBZ_FBZ_CHECK_EORD