Bug 4278 - Hierarchieauswahl im Einstiegsbild des Planungssheets einblenden analog Dashboard
Summary: Hierarchieauswahl im Einstiegsbild des Planungssheets einblenden analog Dashb...
Status: VERIFIED FIXED
Alias: None
Product: Forecast
Classification: SCX/Suite
Component: DCF Anwendung (show other bugs)
Version: 7.1
Hardware: All All
: P5 enhancement
Assignee: Falge, Alexander Christopher
QA Contact:
URL:
Whiteboard:
Keywords:
Depends on:
Blocks:
 
Reported: 2014-09-11 18:13 CEST by Lenz, Florian
Modified: 2015-06-27 11:37 CEST (History)
6 users (show)

Kundennummer:
Bestellnummer:
PV Übergabe: ---
Phase Roadmap: ---
Erledigt mit: Horologium
SAP Release: ---
Transport:
CRM-ID/Ticket:


Attachments
Anzeige (306.27 KB, image/jpeg)
2014-09-16 08:51 CEST, Falge, Alexander Christopher
Details

Note You need to log in before you can comment on or make changes to this bug.
Description Lenz, Florian intern 2014-09-11 18:13:50 CEST
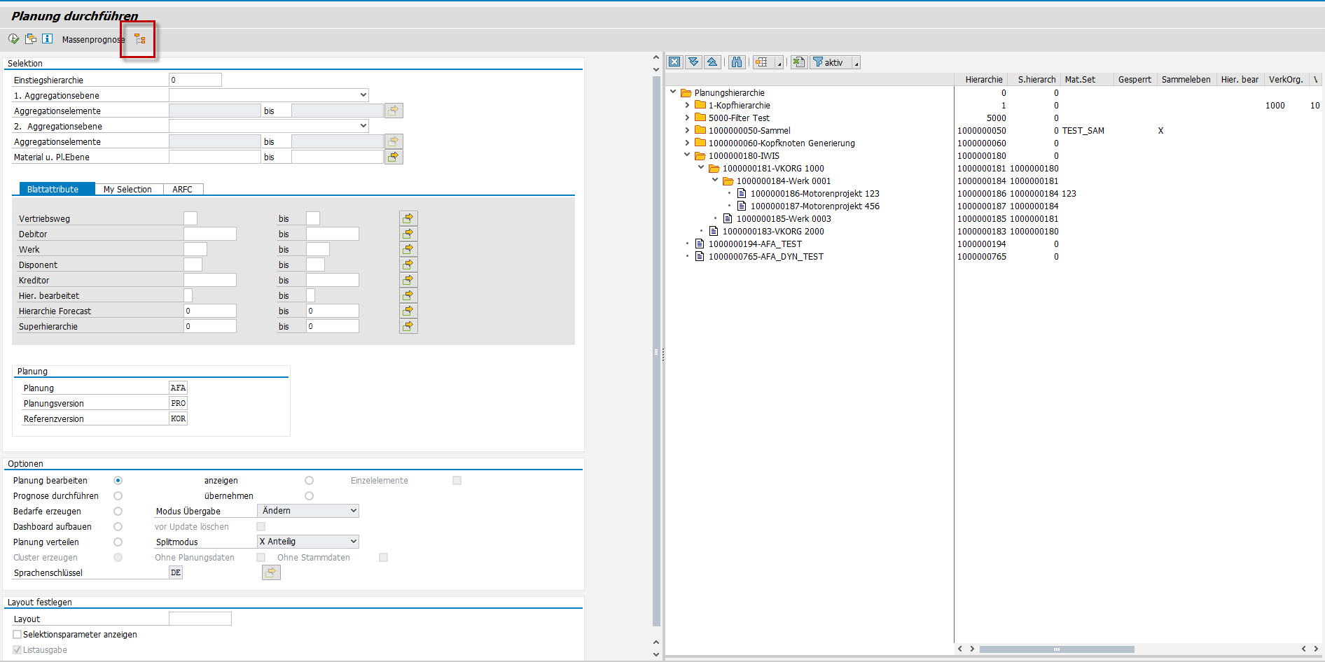
Für eine einfacherer Darstellung und Auswahl der Hierarchie könnte diese analog Dashboard auf dem Einstiegsbild des Planungsszenarios eingeblendet werden.
Alternative: Suchhilfe um Tree für Hierarchie erweitern
Comment 7 jel intern 2015-06-27 11:37:30 CEST
Funktioniert. Hierarchie ist durch Tree auswählbar. Zudem kann ein Filter hinterlegt werden (pro User), so das man geschickt steuern kann, welche Ebenen zur Anzeige kommen.
Comment 3 jel intern 2015-06-09 16:02:16 CEST
Nach Rücksprache mit AFA erledigt
Comment 1 Falge, Alexander Christopher intern 2014-09-16 08:51:30 CEST
Created attachment 1389 [details]
Anzeige