Bug 17752 - Abrufmenge über EKAB falsch
Summary: Abrufmenge über EKAB falsch
Status: VERIFIED FIXED
Alias: None
Product: Operations
Classification: SCX/Suite
Component: Fenster: Kontrakte (show other bugs)
Version: 24.0
Hardware: All All
: P5 normal
Assignee: Scheld, Fynn
QA Contact: Procurement PDev
URL:
Whiteboard:
Keywords: Ursa, Vorabkorrektur
Depends on:
Blocks:
 
Reported: 2024-06-28 13:40 CEST by Scheld, Fynn
Modified: 2024-07-18 09:56 CEST (History)
1 user (show)

Kundennummer:
Bestellnummer:
PV Übergabe: ---
Phase Roadmap: ---
Erledigt mit: Ursa
SAP Release: ---
Transport: M67K900999;M57K900725;M65K902095;M55K901683
CRM-ID/Ticket: 030035


Attachments
Abrufmenge ändert sich nach dem Löschen der Bestellung auf Q74 (259.58 KB, image/png)
2024-07-15 16:32 CEST, Todorova, Zdravka
Details

Note You need to log in before you can comment on or make changes to this bug.
Description Scheld, Fynn intern 2024-06-28 13:40:17 CEST
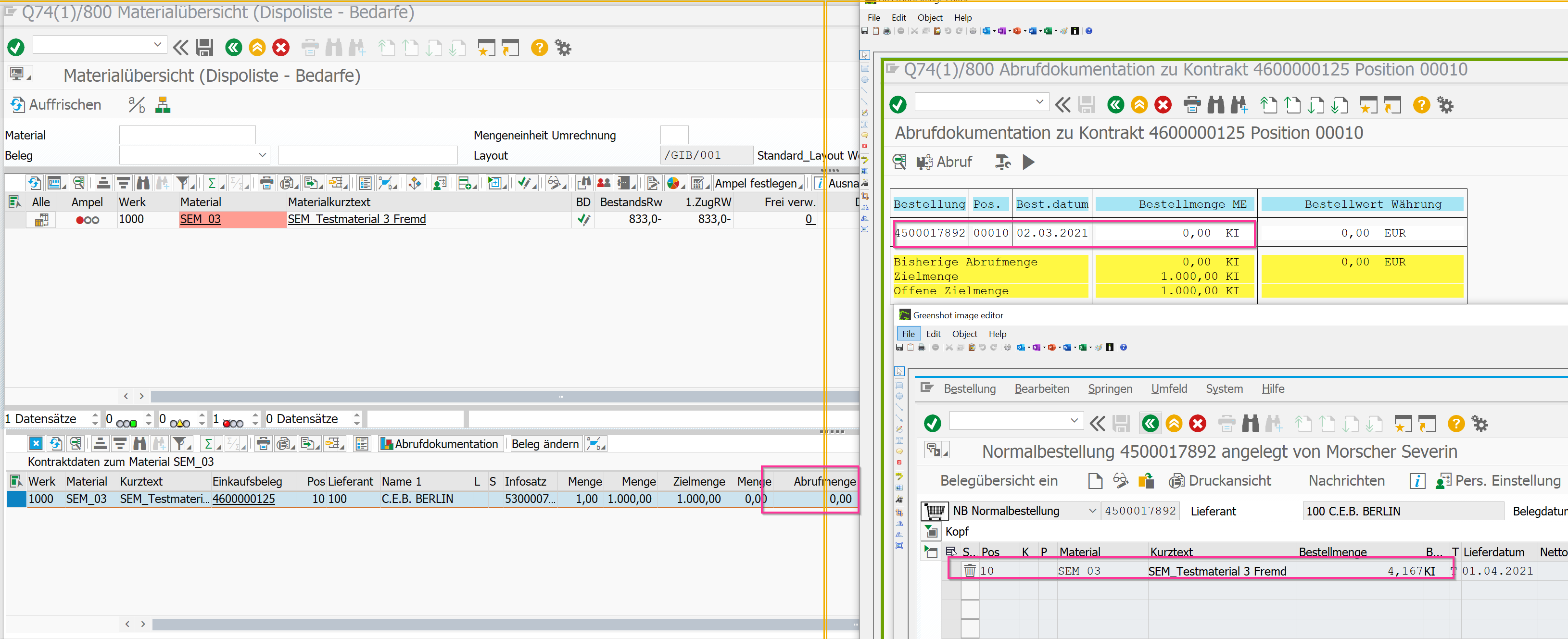
Wird ein Einkaufsbeleg archiviert, wird für den Abruf in der Abrufdokumentation das Löschkennzeichen gesetzt. 
Dementsprechend darf in der Ermittlung der Abrufmenge das Löschkennzeichen nicht berücksichtig werden.
Comment 2 Todorova, Zdravka intern 2024-07-15 16:32:10 CEST
Created attachment 6573 [details]
Abrufmenge ändert sich nach dem Löschen der Bestellung auf Q74

Die Abrufmenge wird auf 0 gesetzt, nachdem die PO gelöscht wird. Bitte auf Q74 noch  anpassen. Auf FQ0 läuft es fehlerfrei.
Comment 1 Scheld, Fynn intern 2024-06-28 13:52:27 CEST
Das Löschkennzeichen wird nun ignoriert.

Funktionsgruppe: /GIB/DCO_DISPOLISTE_KONTRA
Form: CUST_SELECTION_GET_DATA

Erledigt auf FE0, E74, M67, M57, M65, M55.