Bug 12840 - Endlosschleife, wenn ein Fabrikkalender keine Gültigkeit hat.
Summary: Endlosschleife, wenn ein Fabrikkalender keine Gültigkeit hat.
Status: VERIFIED FIXED
Alias: None
Product: Operations
Classification: SCX/Suite
Component: DCO Anwendung/DCO Application (show other bugs)
Version: 20.0
Hardware: All All
: P2 critical
Assignee: sli
QA Contact: Grab, Felix
URL:
Whiteboard:
Keywords: Orion, Pegasus, Vorabkorrektur
Depends on:
Blocks:
 
Reported: 2021-02-03 15:22 CET by uli
Modified: 2021-03-15 16:44 CET (History)
0 users

Kundennummer:
Bestellnummer:
PV Übergabe: ---
Phase Roadmap: ---
Erledigt mit: Pegasus
SAP Release: ---
Transport: M50K900803;M60K900895
CRM-ID/Ticket:


Attachments
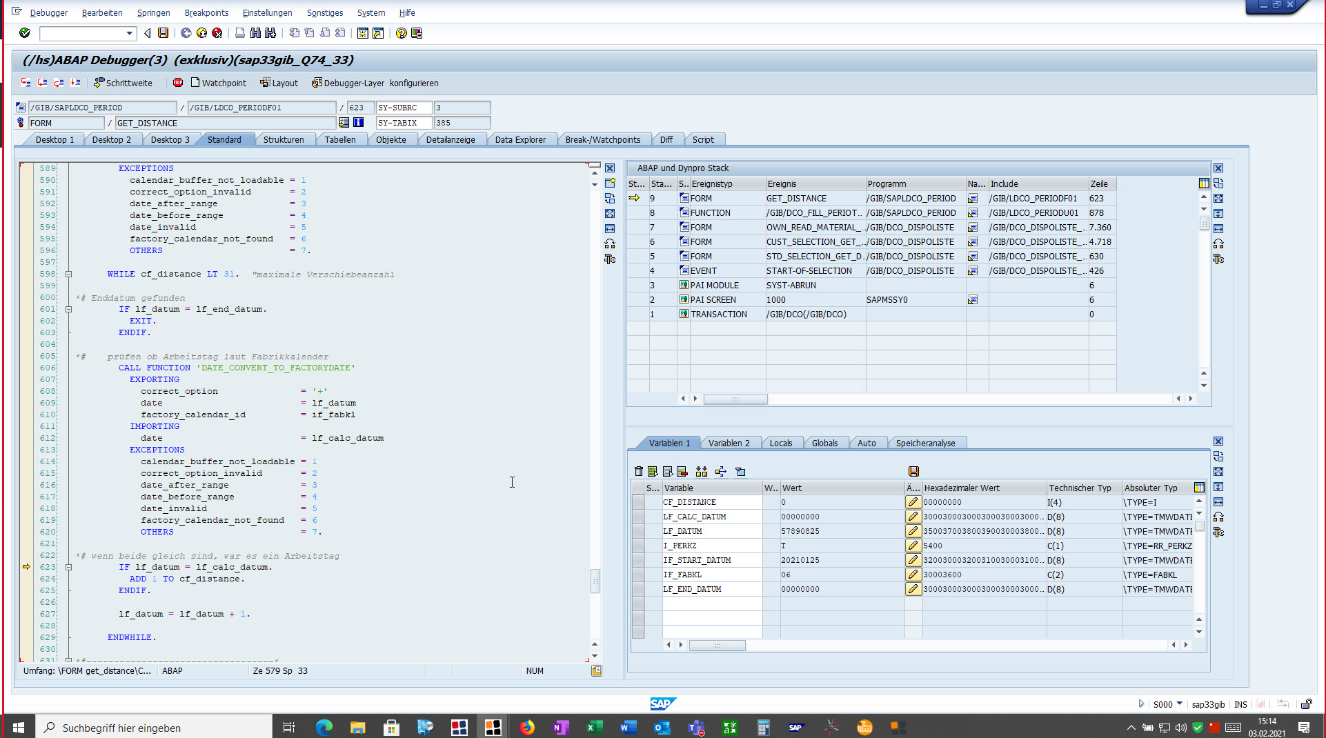
Programmstelle (565.52 KB, image/jpeg)
2021-02-03 15:22 CET, uli
Details

Note You need to log in before you can comment on or make changes to this bug.
Comment 3 uli intern 2021-03-15 16:44:10 CET
Keine Endlosschleife mehr festgestellt :-)
Comment 1 uli intern 2021-02-03 15:24:07 CET
Nur bei Dispoliste, wenn die Distanz zum letzten Dispolauf berechnet wird.